mochi-文生视频免安装版
更新: 12/21/2024 字数: 0 字 时长: 0 分钟
概述
mochi 1是一个开放的目前最先进的开源视频生成模型,具有高保真运动和在初步评估中的强大即时依从性。该模型极大地缩小了封闭和开放视频生成系统之间的差距。我们在宽松的Apache 2.0许可下发布该模型
项目简介
项目信息
项目主页:Github
在线体验
体验:地址
秋叶ComfyUI免安装版
警告
下载地址中的网盘整合包已包含模型文件和一键启动包,以下只做记录,请勿重复下载
官方默认工作流
模型文件:
- 更新到
最新版本的ComfyUI - 下载模型文件到
models/diffusion_models文件夹 - 下载text encoder到
models/text encoder文件夹 - 下载 VAE 到
ComfyUI/models/vae
说明
- 官方默认工作流,官方推荐
4090及以上显卡使用 - 实测,
4090如果设置length视频时长超过50帧(2s),vae解码时会爆显存 - 推荐使用下面
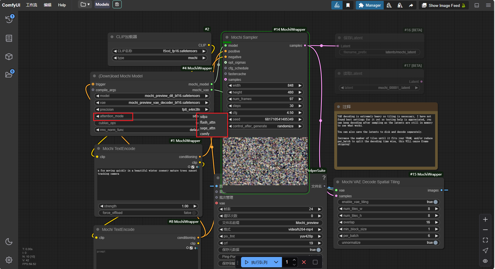
kijai版工作流
- fp8低显存版本

- fp16版本
警告
对显卡及内存要求较高,实测4090超过2s,内存占满,显存oom

- 结果
提示词:a fox moving quickly in a beautiful winter scenery nature trees sunset tracking camera
kijai版工作流
实测
- 4090实测可以
50步运行生成163帧,约35s/it。 - 50步约耗时:约30分钟
- attention_mode说明:
- 默认为
sdpa,其他模式,例如sage等,安装过程比较复杂,可能存在cuda版本和系统兼容性问题,故网盘包中未支持 - 你可以根据自身配置自行安装
- 默认为

运行
进入my_workflows文件夹,将png文件拖入到已打开的ComfyUI-web网页中

